2024年,杭州医学院检验医学院、生物工程学院医学检验技术专业2102班本科生张弘以第一作者身份在《生物工程学报》(中文一级核心期刊)发表综述论文《蛋白质结构预测模型AlphaFold2的应用进展》,并在SCI 3区期刊《Frontiers in Molecular Biosciences》(JCR 2区,IF 4.0)发表英文综述《AlphaFold2 in biomedical research: facilitating the development of diagnostic strategies for disease》。前者开拓了国内系统性介绍AlphaFold2架构与应用现状的文章的空白,后者则是在对AlphaFold2研究与应用的浪潮中挖掘了这一工具在生物医学大框架内检验领域的应用前景。

AlphaFold2:蛋白质结构预测的革命性工具
近年来,随着深度学习算法的不断进步,蛋白质结构预测技术迎来了爆发式发展。由DeepMind开发的AlphaFold系列是当前最优秀的蛋白质结构预测工具之一,AlphaFold2(AF2)基于深度学习算法,通过神经网络架构Evoformer,结合多序列比对和结构约束信息,实现了对蛋白质结构的原子级精度预测。AF2在2021年CASP14竞赛中首次亮相,便以惊人的预测精度震惊学术界,成为蛋白质结构预测领域的里程碑事件。在2022年CASP15竞赛中,AF2的集成方法更是将整体预测成功率提升至90%,远超以往水平。

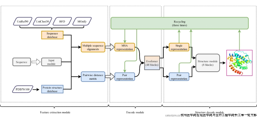
AF2整体架构包括特征提取模块、编码模块、结构解码模块。输入模块根据给定的氨基酸序列,在序列数据库中寻找其同源序列,并进行多序列比对(MSA)。MSAs可以反映出蛋白质序列之间的相似性和共进化信息,这些信息对于预测蛋白质结构尤为重要。同时输入模块检查是否有任何同源序列存在已知的三维结构,并在蛋白质结构数据库中查找;如有,输入模块会构建一个两两距离矩阵,表示每一对氨基酸之间的空间距离。随后输入模块生成MSA表示(MSA representation)和成对表示(pair representation),其中MSA表示是一个三维矩阵,表示每个氨基酸在MSA中的位置、频率和共进化信息;成对表示也是三维矩阵,表示氨基酸之间结构约束信息特征,包括每一对氨基酸之间的距离、角度和相互作用。

AF2的核心在于其独特的神经网络架构——Evoformer。该架构融合了进化机制、物理约束和几何约束,通过自注意力机制(self-attention)和门控机制(gated mechanism)动态捕捉蛋白质序列中的长程依赖关系和结构约束信息。此外,AF2还引入了中间损失函数(如帧点对齐误差损失、辅助损失和违规损失),以优化模型的预测性能。这些技术的结合使得AF2能够出色地进行蛋白质结构预测,在蛋白质功能分析、药物设计、疾病诊断等多个领域展现出广泛的应用前景。
AlphaFold在检验领域的应用前景
AlphaFold2的出现为蛋白质结构研究提供了前所未有的便利,尤其在检验领域,其应用潜力巨大。在免疫学中,AF2可用于抗原结构预测、抗体设计及抗原-抗体复合物优化,推动免疫检测工具开发与疫苗设计;生物化学研究里,AF2能辅助发现蛋白质靶点与生物标志物,分析突变对酶活性的影响;分子生物学中,AF2可用于蛋白质组学研究,构建蛋白质数据库,探究错义突变对蛋白质结构功能的影响;病原微生物研究方面,AF2有助于解析致病物质、评估菌株遗传变异、分析耐药机制及设计药物靶点。

同课题组已毕业的公卫专业硕士生方权,利用AF2预测了新冠刺突蛋白与两种潜在受体AXL和LDLRAD3的结合情况,发现 AXL 和 LDLRAD3 的结合模式不同:AXL 与 S 蛋白的 NTD 区域结合,而 LDLRAD3 与 S 蛋白的 RBD 区域结合,并且与 ACE2 存在竞争性结合位点,这一发现与他们的湿实验结果相符合。通过预测蛋白质的三维结构,研究人员可以更深入地理解蛋白质的功能、相互作用及其在疾病发生发展中的作用,为精准医疗和个性化治疗提供了理论支持。

未来,课题组将持续深耕蛋白质结构预测工具的应用研究,继续聚焦蛋白质相关疾病的结构与功能解析,为相关药物研发及治疗方案优化提供有力支撑。
我要评论 (网友评论仅供其表达个人看法,并不表明本站同意其观点或证实其描述)
全部评论 ( 条)